PERCo-SM18 Интеграция с ИСО «Орион» Модуль ПО
Арт. 057719
Характеристики
Производитель
—
PERCo
Модель
—
PERCo-SM18
PERCo-SM18 Интеграция с ИСО «Орион» Модуль ПО
30 490 ₽
Нашли дешевле?
Купить через
Для оптовиков и инсталляторов действуют специальные типы цен. Условия обговариваются с нашими менеджерами.
«Модуль интеграции с системой пожарной и охранной безопасности «Орион» PERCo-SM18 позволяет отслеживать состояния и настраивать параметры подключенных устройств ИСО «Орион», получать регистрируемые ими события и подавать команды управления непосредственно в интерфейсе S-20.
Мониторинг состояния объектов системы безопасности в едином интерфейсе. Все данные выводятся на центральный пост. Состояние датчиков и приборов отображается различными цветами на мнемосхеме.
Контроль состояния системы охранной и пожарной безопасности в целях оперативного реагирования в случае экстренной ситуации.
Управление взятием зон под охрану и снятия с охраны с помощью карты доступа или с помощью программного обеспечения.
Задание реакции управления устройствами контроля доступа при возникновении тревожной ситуации.
Управление приборами интегрированной системы охраны «Орион».
Возможность непрерывного контроля охранно-пожарной обстановки с ее визуализацией на мониторе сотрудника безопасности и оперативного реагирования на нештатные ситуации реализуется в разделе S-20 «Центральный пост охраны».
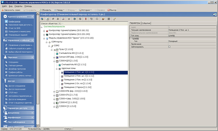
Оборудование ИСО «Орион» в разделе «Конфигуратор» Оборудование ИСО «Орион» в разделе «Конфигуратор» Оборудование ИСО «Орион» в разделе «Управление устройствами и мнемосхемой»
Интеграция с оборудованием ИСО «Орион» доступна в новой версии ПО PERCo S-20 3.8.1.0. Модуль интеграции можно использовать в ознакомительном режиме в течение 30 дней. Для продолжения эксплуатации необходимо приобрести модуль и ввести код активации. В противном случае работа системы с оборудованием ИСО «Орион» блокируется.
В составе системы S-20 достаточно одного модуля интеграции с ИСО «Орион» PERCo-SM18 на систему в целом, но для его работы необходимы следующие модули:
PERCo-SM01 «Администратор» - для занесения и отображения конфигурации приборов ИСО «Орион», объединенных пультом управления C2000 или C2000M, во многоуровневом списке объектов системы безопасности.
PERCo-SM08 «Мониторинг» или PERCo-SM13 «Центральный пост» - для непрерывного контроля охранно-пожарной обстановки с ее визуализацией на мониторе сотрудника безопасности и оперативного реагирования на нештатные ситуации.
Для интеграции также необходимы следующие программные средства ИСО «Орион»:
Модуль управления оборудованием. Для использования модуля необходимо приобрести электронный ключ защиты. В состав модуля входит XML-RPC-сервер, обеспечивающий обмен данными между системой и оборудованием ИСО «Орион».
ПО PPROG и UPROG для конфигурации приборов.
Корректная работа оборудования системы пожарной и охранной сигнализации «Орион» в единой системе S-20 возможна только с пультами управления C2000 и C2000M.
Все характеристики
Производитель может изменять характеристики, внешний вид и комплектацию товара без уведомления продавца. Актуальную информацию уточняйте на официальном сайте производителя.
Основные
Производитель
PERCo
Модель
PERCo-SM18
Производитель может изменять характеристики, внешний вид и комплектацию товара без уведомления продавца. Актуальную информацию уточняйте на официальном сайте производителя.
